ReadWriteMany (RWX) Volumes

Longhorn supports ReadWriteMany (RWX) volumes by exposing regular Longhorn volumes via NFSv4 servers that reside in share-manager pods.

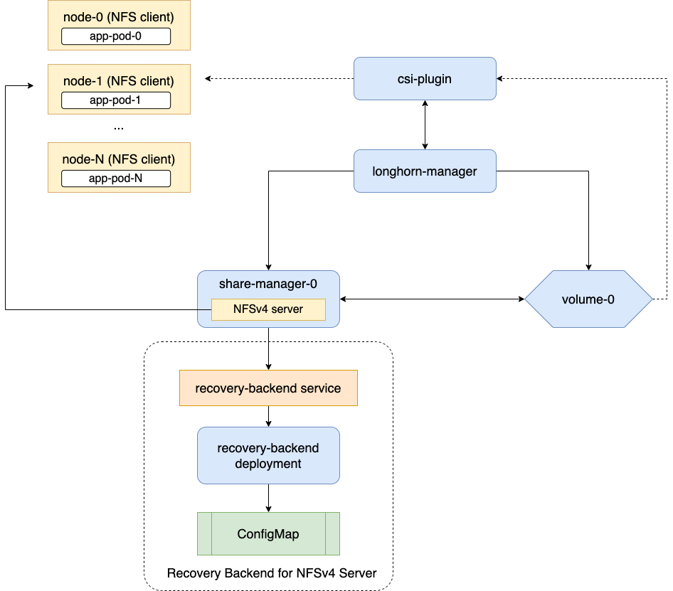
Introduction

Longhorn creates a dedicated share-manager-<volume-name> Pod within the longhorn-system namespace for each RWX volume that is currently in active use. The Pod facilitates the export of Longhorn volume via an internally hosted NFSv4 server. Additionally, a corresponding Service is created for each RWX volume, serving as the designated endpoint for actual NFSv4 client connections.

Image

Deferred Share-Manager Pod Image Updates on Active RWX Volumes

Following a SUSE Storage system upgrade, when a Generic (Non-Migratable) RWX volume remains attached, modifications to the spec.image of the corresponding share-manager pod do not take effect immediately. The updated image is applied only after the volume is detached, at which point the pod is recreated with the new share-manager image.

Requirements

It is necessary to meet the following requirements in order to use RWX volumes.

  1. Each NFS client node needs to have a NFSv4 client installed.

    Please refer to Installing NFSv4 client for more installation details.

    Troubleshooting: If the NFSv4 client is not available on the node, when trying to mount the volume the below message will be part of the error:

    for several filesystems (e.g. nfs, cifs) you might need a /sbin/mount.<type> helper program.
  2. The hostname of each node is unique in the Kubernetes cluster.

    There is a dedicated recovery backend service for NFS servers in Longhorn system. When a client connects to an NFS server, the client’s information, including its hostname, will be stored in the recovery backend. When a share-manager Pod or NFS server is abnormally terminated, Longhorn will create a new one. Within the 90-seconds grace period, clients will reclaim locks using the client information stored in the recovery backend.

    The environment check script helps users to check all nodes have unique hostnames.

Creation and Usage of an RWX Volume

Notice
An RWX volume must have the access mode set to ReadWriteMany and the "migratable" flag disabled (parameters.migratable: `false`).

  1. For dynamically provisioned Longhorn volumes, the access mode is based on the PVC’s access mode.

  2. For manually created Longhorn volumes (restore, DR volume) the access mode can be specified during creation in the Longhorn UI.

  3. When creating a PV/PVC for a Longhorn volume via the UI, the access mode of the PV/PVC will be based on the volume’s access mode.

  4. One can change the Longhorn volume’s access mode via the UI as long as the volume is not bound to a PVC.

  5. For a Longhorn volume that gets used by an RWX PVC, the volume access mode will be changed to RWX.

Configuring Volume Locality for RWX Volumes

Longhorn provides new settings that allow you to precisely control the data locality of RWX volumes (through identification of associated Share Manager pods). These granular settings work with related global settings to provide optimal performance, resilience, and adherence to organizational policies or constraints.

shareManagerNodeSelector

You can use the StorageClass parameter shareManagerNodeSelector to specify selectors for identifying nodes that RWX volumes can be scheduled on. These selectors are merged with global system-managed-components-node-selector settings and then applied to the Share Manager pods of the RWX volumes to provide more control over volume locality.

Example:

  kind: StorageClass
  apiVersion: storage.k8s.io/v1
  metadata:
    name: longhorn-rwx
  provisioner: driver.longhorn.io
  parameters:
    shareManagerNodeSelector: label-key1:label-value1;label-key2:label-value2

In this example, RWX volumes provisioned with the specified StorageClass will be scheduled on nodes with the labels label-key1:label-value1 and label-key2:label-value2.

allowedTopologies

Longhorn converts the storageClass.allowedTopologies settings into affinity rules for the Share Manager pods of the RWX volumes. This ensures that the pods are scheduled on nodes that meet the specified topological requirements (such as regions and zones) and align with the RWX volume locality.

Example:

  kind: StorageClass
  apiVersion: storage.k8s.io/v1
  metadata:
    name: longhorn-rwx
  provisioner: driver.longhorn.io
  allowedTopologies:
  - matchLabelExpressions:
    - key: topology.kubernetes.io/region
      values:
      - us-west-1

In this example, the Share Manager pods and RWX volumes will be scheduled in the us-west-1 region.

shareManagerTolerations

You can also use the StorageClass parameter shareManagerTolerations to allow more flexible scheduling based on node taints. The defined tolerations are merged with global taint-toleration settings and then applied to the Share Manager pods.

Example:

  kind: StorageClass
  apiVersion: storage.k8s.io/v1
  metadata:
    name: longhorn-rwx
  provisioner: driver.longhorn.io
  parameters:
    shareManagerTolerations: nodetype=storage:NoSchedule

In this example, the Share Manager pods will tolerate the nodetype=storage:NoSchedule taint on nodes, allowing them to be scheduled on those nodes.

Configuring Volume Mount Options

An RWX volume is accessible only when mounted via NFS. By default Longhorn uses NFS version 4.1 with the softerr mount option, a timeo value of "600", and a retrans value of "5".

If the NFS server becomes inaccessible, requests from NFS clients are retried according to the configured retrans value. Longer-duration events such as power outages and factors such as network partitions cause the requests to eventually fail. An NFS error (ETIMEDOUT for the softerr mount option) is returned to the calling application and data loss may occur. If softerr is not supported, Longhorn automatically uses the soft mount option instead, which returns an EIO as the error.

You can use specific mount options for new volumes. First, create a customized StorageClass with an nfsOptions parameter, and then create PVCs for RWX volumes using that specific StorageClass.

Example:

  kind: StorageClass
  apiVersion: storage.k8s.io/v1
  metadata:
    name: longhorn-test
  provisioner: driver.longhorn.io
  allowVolumeExpansion: true
  reclaimPolicy: Delete
  volumeBindingMode: Immediate
  parameters:
    numberOfReplicas: "3"
    staleReplicaTimeout: "2880"
    fromBackup: ""
    fsType: "ext4"
    nfsOptions: "vers=4.2,noresvport,softerr,timeo=600,retrans=5"
To create PVCs for RWX volumes using the sample StorageClass, replace the nfsOptions string with a customized comma-separated list of legal options.

Notes

  1. You must provide the complete set of desired options. Any options not supplied will use the NFS-server side defaults, not Longhorn’s own.

  2. Longhorn does not validate the nfsOptions string, so erroneous values and typographical errors are not flagged. When the string is invalid, the mount is rejected by the NFS server and the volume is not created nor attached.

  3. In Longhorn v1.4.0 to 1.4.3 and v1.5.0 to v1.5.1, volumes within a share manager pod (specifically, in the NodeStageVolume step) are hard mounted by default by the Longhorn CSI plugin. Hard mounting allows Longhorn to persistently retry sending NFS requests, ensuring that IOs do not fail even when the NFS server becomes inaccessible for some time. IOs resume seamlessly when the server regains connectivity or a replacement server is created.

    This mechanism for guaranteeing data integrity, however, comes with some risk. To maintain stability, the Linux kernel does not allow unmounting of a file system until all pending IOs are completed. This is a concern because the system cannot shut down until all file systems are unmounted. If the NFS server is unable to recover, the client nodes must undergo a forced reboot.

    To mitigate the issue, upgrade to v1.4.4, v1.5.2, or a later version. After upgrading, either softerr or soft is automatically applied to the nfsOptions parameter whenever RWX volumes are reattached (if the default settings are not overridden).

  4. You can still use the hard mount option (via the nfsOptions override mechanism), but hard-mounted volumes are subject to the outlined risks.

For more information, see #6655.

Failure Handling

  1. share-manager Pod is abnormally terminated

    Client IO will be blocked until Longhorn creates a new share-manager Pod and the associated volume. Once the Pod is successfully created, the 90-seconds grace period for lock reclamation is started, and users would expect

    • Before the grace period ends, client IO to the RWX volume will still be blocked.

    • The server rejects READ and WRITE operations and non-reclaim locking requests with an error of NFS4ERR_GRACE.

    • The grace period can be terminated early if all locks are successfully reclaimed.

    After exiting the grace period, IOs of the clients successfully reclaiming the locks continue without stale file handle errors or IO errors. If a lock cannot be reclaimed within the grace period, the lock is discarded, and the server returns IO error to the client. The client re-establishes a new lock. The application should handle the IO error. Nevertheless, not all applications can handle IO errors due to their implementation. Thus, it may result in the failure of the IO operation and the data loss. Data consistency may be an issue.

    + Here is an example of a DaemonSet using an RWX volume.

    + Each Pod of the DaemonSet is writing data to the RWX volume. If the node where the share-manager Pod is running is down, a new share-manager Pod is created on another node. Since one of the clients located on the down node has gone, the lock reclaim process cannot be terminated earlier than the 90-second grace period, even though the remaining clients' locks have been successfully reclaimed. The IOs of these clients continue after the grace period has expired.

  2. If the Kubernetes DNS service goes down, share-manager Pods will not be able to communicate with longhorn-nfs-recovery-backend

    The NFS-ganesha server in a share-manager Pod communicates with longhorn-nfs-recovery-backend via the service longhorn-recovery-backend's IP. If the DNS service is out of service, the creation and deletion of RWX volumes as well as the recovery of NFS servers will be inoperable. Thus, the high availability of the DNS service is recommended for avoiding the communication failure.

  3. Fast failover feature.

    Longhorn supports a feature that can improve availability by shortening the time it takes to recover from a failure of the node on which the volume’s share-manager NFS server pod is running. The feature uses a direct heartbeat to monitor the server. If the server is unresponsive it acts to create a new one faster than the usual sequence. It also configures the NFS server differently, to shorten the recovery grace period from 90 to 30 seconds.
    More details are at RWX Volume Fast Failover.

Migration from Previous External Provisioner

The below PVC creates a Kubernetes job that can copy data from one volume to another.

  • Replace the data-source-pvc with the name of the previous NFSv4 RWX PVC that was created by Kubernetes.

  • Replace the data-target-pvc with the name of the new RWX PVC that you wish to use for your new workloads.

You can manually create a new RWX Longhorn volume + PVC/PV, or just create an RWX PVC and then have Longhorn dynamically provision a volume for you.

Both PVCs need to exist in the same namespace. If you were using a different namespace than the default, change the job’s namespace below.

apiVersion: batch/v1
kind: Job
metadata:
  namespace: default  # namespace where the PVC's exist
  name: volume-migration
spec:
  completions: 1
  parallelism: 1
  backoffLimit: 3
  template:
    metadata:
      name: volume-migration
      labels:
        name: volume-migration
    spec:
      restartPolicy: Never
      containers:
        - name: volume-migration
          image: ubuntu:xenial
          tty: true
          command: [ "/bin/sh" ]
          args: [ "-c", "cp -r -v /mnt/old /mnt/new" ]
          volumeMounts:
            - name: old-vol
              mountPath: /mnt/old
            - name: new-vol
              mountPath: /mnt/new
      volumes:
        - name: old-vol
          persistentVolumeClaim:
            claimName: data-source-pvc # change to data source PVC
        - name: new-vol
          persistentVolumeClaim:
            claimName: data-target-pvc # change to data target PVC